1
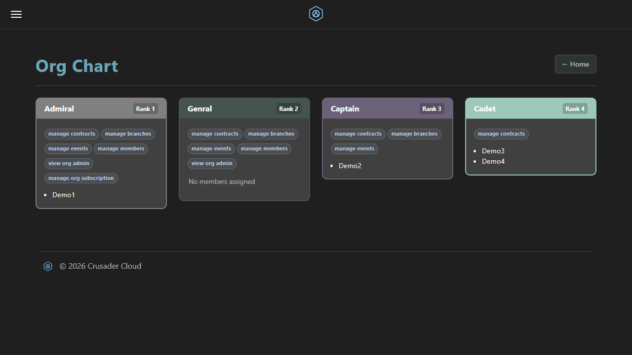
You can build your own custom Org Chart
Default assignments for new members and have permissions for different features based on rank
Note the Limit for (Free) Orgs on the Product Page

You can build your own custom Org Chart
Default assignments for new members and have permissions for different features based on rank
Note the Limit for (Free) Orgs on the Product Page
